# 《版本管理git回滚、重置、提交以及SourceTree复杂操作》
# 一、GIT简介
Git是一个开源的分布式版本控制系统,可以
有效、高速的处理从很小到非常大的项目版本管理。
对非线性开发有非常强的支持
分布式、协作式开发处理代码冲突的能力强
数据结构更优,更适合管理大规模工程
社区更活跃,生态更完整
# 二、命令行基本操作
# 1、Git基本配置
git config可以配置git的参数,可以使用git config --list查看已经配置的git参数。
配置用户名及邮箱
在使用Git提交前,必须配置用户名和邮箱,这些信息会永久保存到历史记录中。
git config --global user.name "cpy"
git config --global user.email xxxx@qq.com
2
# 2、创建Git仓库
直接调用git init初始化当前目录,即创建Git仓库。
# 3、获得Git仓库
如果需要克隆远程仓库,可以使用git clone,例如:
git clone http://gitlab.zq.com:8888/fattan/frontend.git
# 4、提交更新
# git文件状态

# git status
通常提交前先检查下修改了什么内容,当前Git目录下各文件的状态。

# git add
可以添加文件或者目录,也可以使用通配符。比如:
git add Readme.md # add file only git add *.cpp # add all cpp files git add /home/code/ # add all files in /home/code1
2
3多文件提交:使用$ git add . 注意最后的“.”不要忘记。一次性提交项目下所有文件到版本库
# git diff
git diff可以查看当前目录的所有修改。# git commit -m
文件添加到版本库

# git rm
git rm会把文件从当前目录删除(不会保存删除的文件)。如果需要从Git仓库中删除,但保留在当前工作目录中,亦即从跟踪清单中删除,可以使用git rm --cached readme.md。
# 5、提交历史查看
执行命令
git log后,提交人、邮箱、时间、备注信息显示出来,如图:

# 6、撤销操作
本地仓库的代码还原操作叫做
撤销修改最后一次版本区提交:提交信息写错了。想要撤消刚才的提交操作,
$ git commit --amend选项重新提交,如图所示:

对文件进行修改放入缓存区之后
$ git commit –amend进入修改区域

修改完成后 按下Esc键 使用:wq退出不要忘了前面的:
# 7、代码回滚
# 在工作区的代码
丢弃文件操作git checkout -- a.txt # 丢弃某个文件 git checkout -- . # 丢弃全部1
2
3# 代码git add到缓存区,并未commit提交
回滚缓存区文件操作,此命令仅改变暂存区,并不改变工作区,这意味着在无任何其他操作的情况下,工作区中的实际文件同该命令运行之前无任何变化git reset HEAD . # 回滚暂存所有 git reset HEAD a.txt # 回滚暂存某个文件1
2
3# git commit到本地分支、但没有git push到远程
回滚本地分支文件操作,此命令是在git commit到本地分支之后、但没有git push到远程时的操作。git log # 得到你需要回退一次提交的commit id git reset --hard <commit_id> # 回到其中你想要的某个版 git reset --hard HEAD^ # 回到最新的一次提交 git reset HEAD^ # 此时代码保留,回到 git add 之前1
2
3
4# git push把修改提交到远程仓库
# 1)通过git reset是直接删除指定的commit
git log # 得到你需要回退一次提交的commit id git reset --hard <commit_id> # 强制返回上一次提交的源码状态 git push origin HEAD --force # 强制提交一次,之前错误的提交就从远程仓库删除1
2
3# 2)通过git revert是用一次新的commit来回滚之前的commit
git log # 得到你需要回退一次提交的commit id git revert <commit_id> # 撤销指定的版本,撤销也会作为一次提交进行保存1
2# 3) git revert 和 git reset的区别
git revert是用一次新的commit来回滚之前的commit,此次提交之前的commit都会被保留;git reset是回到某次提交,提交及之前的commit都会被保留,但是此commit id之后的修改都会被删除
# 8、远程仓库
可以使用
git remote查看当前的远程库。git remote -v可以显示对应的克隆地址。(对于多个远程仓库很有用)
添加远程仓库
git remote add [short_name] [url] # 可以添加新的远程仓库。1从远程仓库抓取数据
git fetch [remote-name] # 可以从远程仓库抓取数据到本地。1也可以使用
git pull推送数据到远程仓库
git push [remote_name] [branch_name] # 默认使用origin和master
- 查看远程仓库信息
git remote show origin
- 远程仓库的删除和重命名
git remote rename [old_name] [new_name]
git remote rm [remote_name]
2
# 9、 分支
- 显示所有分支
使用git branch可显示当前所有分支。可以使用--merged和--no-merged查看已经合并、未合并的分支。

创建及切换分支
可以使用下面命令直接切换并创建分支
git checkout -b testing # 创建testing 分支 git branch testing # 创建testing 分支 git checkout testing # 切换到testing分支1
2
3

注意:切换分支时请保持工作目录没有未提交的修改。Git鼓励使用分支,处理完问题之后合并分支即可分支合并
将dev分支合并到master(主分支)上,需要通过下面命令
$ git checkout master $ git merge hotfix1
2
合并之后可以使用
git branch -d dev删除分支。如果合并时存在冲突,需要手工修改。删除分支
git branch -d #分支的删除

注意:要删除分支不能在当前分支删除,必须切换到其他分支才能删除
- 修改分支名
git branch -m # 分支名字 新名字来进行分支的重命名

# 三、Source Tree 操作
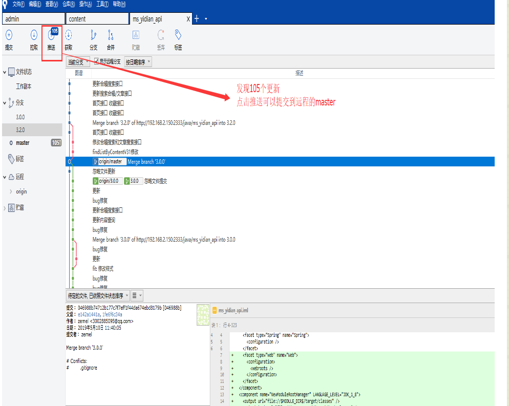
# 1、拉取代码
Sourcetree顶部菜单栏"文件" > “克隆/新建”。

在弹出的Tab页中,选择默认的"Clone",输入获取到的Git地址。
注意:这里使用的HTTP格式的地址

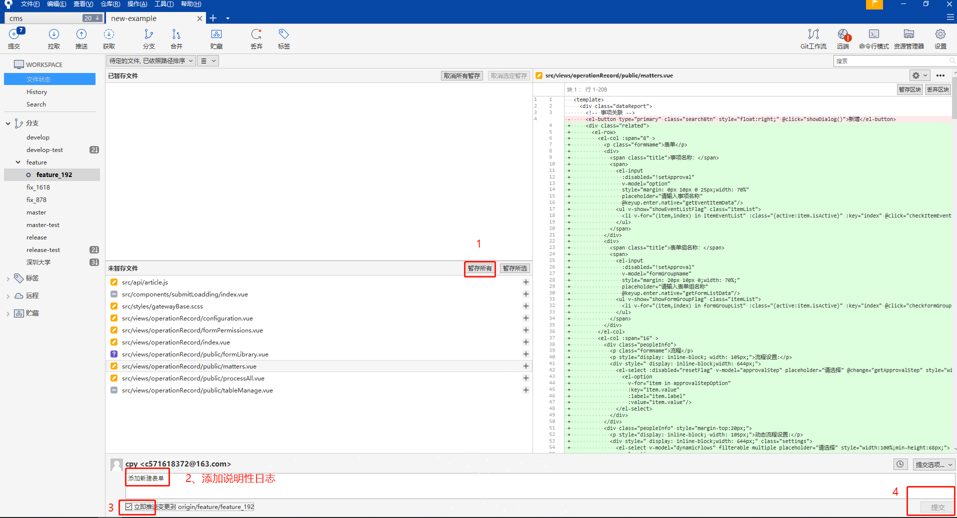
# 2、提交代码


# 3、新建分支


# 4、合并分支

把【3.2.0】合并到【master】,分支切换到master




# 5、删除分支
本地删除
右键目标分支,删除即可
注意:这里是本地删除,不影响远程仓库。如果切换目标分支时,不能进行删除操作。

远程删除
右键目标分支,删除即可。【慎重】

# 6、回滚代码
这里的回滚大概分为三种:
- 回滚本地修改。(此时还未进行本地Commit)
- 回滚本地的Commit。(此时还未推送到远程Git服务器)
- 回滚已经推送到Server端的Commit。
# 6.1 回滚本地修改
只需要在未暂存区选中对应的文件,右键选择"丢弃"即可

# 6.2回滚本地Commit
需要选取所要回滚Commit之前的那个Commit节点

弹出的交互框中,三个选项中推荐直接使用默认的混合合并,然后点击确认即可


使用模式说明

# 6.3回滚Server端Commit
首选需要选中想要进行回滚的Commit节点,如下:


确认之后将自动生成类似下图中的Commit,然后推送即可

# 7、解决冲突
由于某些原因发生代码冲突的问题,这类问题在Sourcetree中表现如下:

解决方法:
1)本地代码中手动解决;
2)外部合并工具:Beyond Compare
下载地址:https://www.beyondcompare.cc/
右键选中发生冲突的文件,最终选择打开外部合并工具,解决完冲突之后,再次提交文件即可。

# 8、git工作流
如果想要开发新的需求,或者修复bug,可使用该工具git工作流。
# 1)需要对项目流进行初始化

直接点“确定”,获取develop分支源码

# 2)分支共有5种类型
- master,最终发布版本,整个项目中有且只有一个
- develop,项目的开发分支,原则上项目中有且只有一个
- feature,功能分支,用于开发一个新的功能
- release,预发布版本,介于develop和master之间的一个版本,主要用于测试
- hotfix,修复补丁,用于修复master上的bug,直接作用于master
# 3)需求分支feature
当开发中需要增加一个新的功能时,可新建feature分支,用于增加新功能,并且不影响开发中的develop源码,当新功能增加完成后,完成feature分支,将新功能合并到develop中,更新develop上的代码
新建feature。首先当前开发分支指向develop,点击“Git工作流”

选择“建立新的分支”

在预览中可看到,feature分支是从develop分出的,输入功能名称,点击确定,项目结构中增加feature分支,并且当前开发分支指向新建的feature分支,在该分支下进行开发任务,并提交

成feature开发后,将feature中的源码合并到develop分支,点击“Git工作流”,选择“完成功能”,点击确定,进行提交合并
当多人协作开发时,可能会出现,不同人员对同一文件进行操作,从而引起合并冲突,对这种情况进行模拟,在当前新建两个feature,分别对feature文件进行修改,然后分别合并


# 4) 预发布测试阶段
可以从develop分支,建立release分支,进入预发布测试阶段。点击“Git工作流”,选择“建立新的发布版本”


release是从develop分出的,输入发布版本名‘R_v1.0’,点击确定

R_v1.0为阶段性发布版本,主要用于发布前进行测试,后续的开发工作仍旧在develop上进行,如果在测试过程中发现问题,直接在release上进行修改,修改完成后进行提交
# 5) 补丁hotfix
当正式版本出现问题时,需要进行问题的修改,可以在master分支建立修改补丁hotfix。将当前分支切换到master,点击“Git工作流”,选择“建立新的修复补丁”


点击确认即可

修复完成后,可向master和develop分别合并,点击确定,完成分支合并


补充:从远程拉取分支,在该分支下完成开发,应“双击”远程的该分支,出现“检出新分支”,之后点击“确定”,就将远程分支拉取到本地了。

至此,版本管理git回滚、重置、提交以及SourceTree复杂操作全部完成!!!